Do you want to add products to WordPress, but don't need a full-blown eCommerce platform?
Many WordPress users need to display products professionally without the bloat of a full shopping cart system. The good news is, there's a much simpler, lightweight way to do it.
Best of all, this method adds a powerful SEO benefit that can help you stand out in Google search results.
In this guide, I'll show you how to add products to WordPress using AIOSEO's powerful Product block—no complicated setup required.
Who Is This Method For? (When to Skip WooCommerce)
Before we get to the “how,” let's make sure this is the right method for you. This approach is perfect for:
- Small eCommerce Sites: Using an eCommerce platform can feel like overkill when you have a small product catalog. This method is good for users who already have a payment plugin and just need a way to show products.
- Service Providers: Listing your different packages or service tiers in a professional, eye-catching format.
- Affiliate Marketers: Displaying products you're promoting with external links to a partner site (like Amazon or another retailer).
- Simple Catalog Sites: Showcasing your products without selling them online (e.g., a furniture maker who sells in-store or takes custom orders).
- Review Bloggers: Creating beautiful product boxes for the items you review to increase clicks on your affiliate links.
How to Add Products to WordPress Without an Ecommerce Plugin
For this tutorial, I’m going to use the Product block in the All in One SEO (AIOSEO), the original WordPress SEO plugin.

With over 3 million active users, AIOSEO is one of the most popular SEO plugins on the market. I’ve been using it for 2+ years, and I appreciate how the team continues to add new features.
Most recently is the Product block, which I’ll run you through now.
Step 1: Add the Product Block in the WordPress Editor
First, open the post or page where you want to display your product.
Inside the editor, click the plus (+) button to add a new block. A search bar will pop up. Just type “AIOSEO Product” or “Product” and click on the block to add it to your post.

Pro Tip: You can also type ”/product” directly into the editor, and the block will pop up. This is a quick way to add it without interrupting your writing process.
Step 2: Fill in Your Product Details
You’ll now see a clean, easy-to-use block with fields for your product information. You don't need to fill out everything, but for the best results, I recommend completing these key fields under the General, Identifiers, and Offer tabs:

Some of the most important fields include:
- Product Name: The name of your product.
- Image: Upload or select an image from your Media Library.
- Description: Write a compelling summary of the product.
- Brand: The brand name of the product.
- Price & Currency: The current price and the currency (e.g., USD).
- Availability: Choose whether the product is In Stock, Out of Stock, etc.
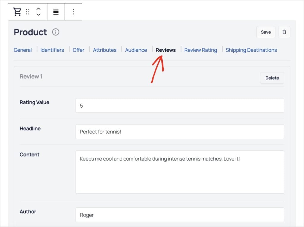
Step 3: Add Customer Reviews & Ratings
One of the most powerful features for sales and SEO is customer reviews.
Star ratings and customer testimonials are social proof that other people like your product or service. It builds trust and establishes your brand’s credibility in your market.
The good news is that you can easily add them in the Product block, which gives you a much higher chance of them appearing on the search engine results pages (SERPs).
Under the Reviews tab, you can add a customer rating, headline, content, and author name.

Pro Tip: Add multiple reviews to highlight positive customer feedback. And if you want to change the Rating Value (default is 1–5), you can customize the settings in the next tab: Review Rating.
Step 4: Add Your Call-to-Action (CTA)
Finally, you need to tell your visitors what to do next.
Once you’ve added your product block, I highly recommend writing a call-to-action (CTA) either before or after your block.

This can be as simple as “Buy on Amazon” (for an affiliate link) or “Learn More” (for a service page), and so on.
Then, you would just paste your affiliate link or any other link onto your chosen text. (In SEO, we call the words you use for a hyperlink “anchor text.”)
Why This Method Is Great for SEO
The AIOSEO Product block does much more than just display an image and text. Behind the scenes, it adds a special code called product schema markup to your page.
Think of schema markup as a “cheat sheet” for Google. It clearly labels all your product details—like the name, price, brand, and star rating—in a language Google can understand easily.
This “cheat sheet” is what makes your products eligible for rich snippets in search results. These are the eye-catching extras like star ratings, prices, and availability that you see right on the Google results page.

Rich snippets help you stand out from the competition and can dramatically increase your click-through rate (CTR).
What To Do After Adding WordPress Products to Your Site
When you add products to WordPress, you don’t have to install a heavy, complicated plugin.
Instead, you now have the power to create beautiful, lightweight product displays that are perfectly optimized for search engines. This will help you attract more visitors from Google.
You've also seen how powerful schema markup is for products.
Now, check out our eCommerce SEO guide to learn how to grow your visibility online. We also have an eCommerce SEO checklist that will help you generate more sales.
Trying to drive foot traffic to your brick-and-mortar store? Use our local SEO guide to rank in local search results and discover our top picks of the best tools for local SEO.
For more simple WordPress tutorials and SEO tips, subscribe to our YouTube Channel. You can also follow us on X (Twitter), LinkedIn, or Facebook to stay in the loop.
FAQs About Adding Products to WordPress
What’s the best way to add products to WordPress without WooCommerce?
The best way to add products to WordPress without WooCommerce is to use a plugin that allows you to display products your site. All in One SEO is the ideal solution because it has a Product block that allows your to create complete product showcases with images, pricing information, customer reviews and more. It also adds product schema behind the scenes to help you get rich snippets like star ratings in Google.
Will the AIOSEO Product block let me sell products directly from my site?
No, the AIOSEO Product block does not include a shopping cart or checkout process. It’s designed for displaying products or services. If you want to make online sales, you would need a payment plugin, like WP Simple Pay. Or, if you’re an affiliate, you can include an external affiliate link on your page.
Why is product schema so important for SEO?
Product schema is crucial for SEO because it helps search engines understand your product details. Search engines can use this information to create rich snippets in search results—the eye-catching star ratings, prices, and availability that you see under a page's title. These results have high click-through rates and engagement.
Do I need to know how to code to add product schema with this block?
Absolutely not. The AIOSEO Product block handles all the complicated JSON-LD code for you. You simply fill in the user-friendly fields like “Product Name,” “Price,” and “Rating,” and the plugin automatically generates the correct schema markup behind the scenes.
Disclosure: Our content is reader-supported. This means if you click on some of our links, then we may earn a commission. We only recommend products that we believe will add value to our readers.
